在当今数据驱动的世界中,数据库管理是任何技术基础设施的关键组成部分。无论是数据库管理员(DBA)、数据工程师还是软件开发人员,一个高效的SQL客户端都是他们工具箱中不可或缺的工具。虽然像Navicat和TablePlus这样的商业工具因其强大的功能而广受推崇,但也有许多优秀的开源和免费的SQL客户端可供选择,它们提供了强大的功能,能够满足专业人士的需求。
在本篇文章中为大家推荐10款开源且免费的数据库管理软件,深入探讨这些开源SQL数据库管理软件的特点和优势,帮助您选择最适合您需求的工具。无论您是在寻找一个轻量级的解决方案,还是需要一个功能全面的数据库管理平台,这些开源工具都能满足您的需求。
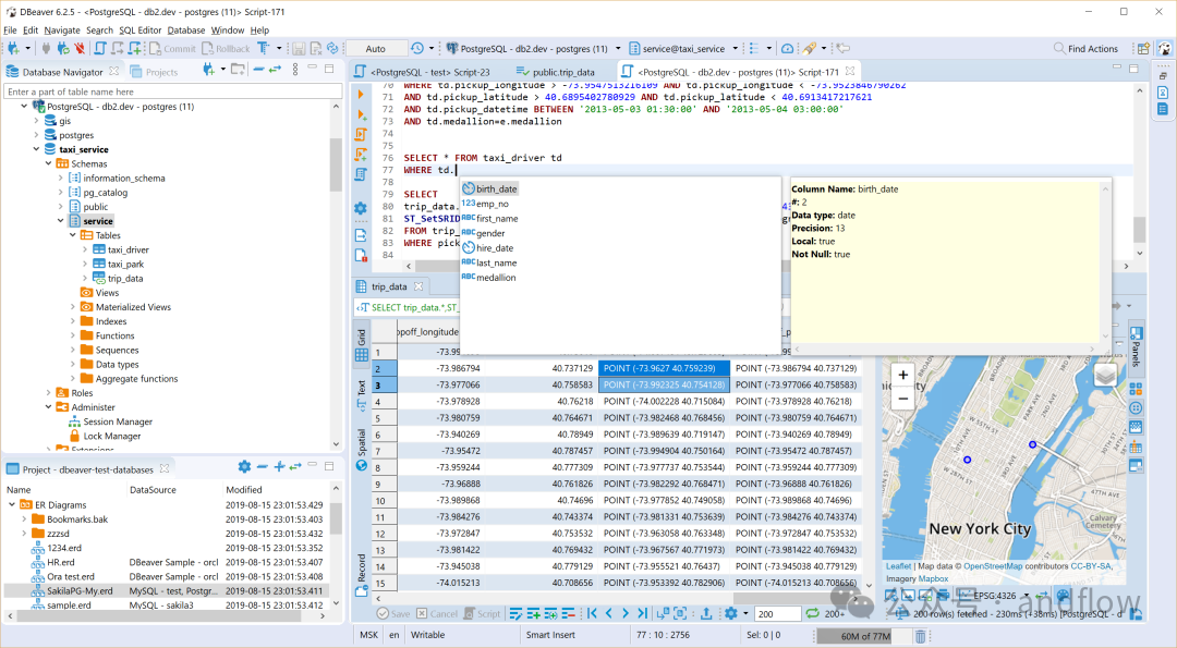
1.DBeaver
https://github.com/dbeaver/dbeaver
官网:https://dbeaver.io/




DBeaver是一个强大的跨平台SQL客户端,支持的数据库包括MySQL、Oracle、SQL Server和PostgreSQL等,是最好的开源SQL客户端之一。
使用DBeaver开发人员可以编写、执行SQL查询、导出查询结果,以及管理数据库和表。DBeaver提供了配置、编码自动完成、语法高亮显示、格式选项等UI配置界面。此外,还提供了数据库元数据探索、E-R、SSL加密等功能。
2.Beekeeper Studio
https://github.com/beekeeper-studio/beekeeper-studio

Beekeeper Studio使用Electron框架开发,是一个优雅的、现代化的SQL客户端,适用于Windows,Mac和Linux操作系统。它支持开发人员在一个统一的界面中处理多个数据库,包括MySQL、Postgres、SQLite和SQL Server等。
开发人员可以将查询结果以可视化图表展示,支持管理用户权限、监视查询以及解决连接问题等。
3.Valentina Studio
https://www.valentina-db.com/


Valentina Studio是一个跨平台的免费SQL客户端,非常适合数据库管理和查询执行。它支持连接到MySQL、MariaDB、PostgreSQL、SQLite和MS SQL Server等数据库,也支持数据建模。提供数据导入、可视化解释、轻松共享查询片段或结果等高级功能。工具界面还提供主题、键盘快捷键和自定义选项,以匹配各个工作模式。
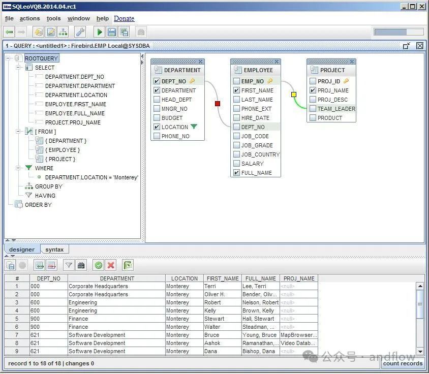
4.SQLeo
https://sqleo.sourceforge.io/




SQLeo提供了一个轻量级的、响应式的SQL客户端,可以通过Web浏览器访问。它集成了对MySQL、PostgreSQL、SQL Server、Redshift和SQLite等数据库的管理、查询和可视化工具。
通过SQLeo,开发人员能够构建图表和拖放表,将结果导出为CSV/XLS,并嵌入图表。SQLeo还提供协作功能,如与队友共享SQL代码段和保存的图表。基于浏览器的访问使SQLeo便于远程访问数据库。
5.Azure Data Studio
https://github.com/microsoft/azuredatastudio

Microsoft的Azure Data Studio支持Windows、macOS和Linux等操作系统。是个现代化的SQL工具。可以连接到SQL Server、Azure SQL DB、SQL DW、MySQL、PostgreSQL和MongoDB等数据库。
通过Azure Data Studio开发人员可以编写和调试查询、可视化查询计划、管理源代码管理集成以及与其他人协作。Azure Data Studio还提供了可自定义的仪表盘、键盘快捷键和设置向导,以简化操作。
6.Adminer
https://github.com/vrana/adminer


Adminer是一个基于PHP的数据库管理工具,适用于MySQL、PostgreSQL、SQLite、MS SQL、SimpleDB、Elasticsearch和MongoDB等数据库。可用于管理表、行、视图、触发器等的数据库系统功能。
虽然Adminer只是一个PHP文件,但它仍然支持数据库设计、执行查询并以多种格式输出结果。
Adminer的自定义插件可以进一步扩展它功能。极简、功能强大的管理功能非常适合用于开发和测试。
7.JackDB
https://www.jackdb.com/

JackDB提供了一个干净、直观的界面,用于执行查询和管理PostgreSQL、MySQL、SQLite和MariaDB数据库。开发人员可以在可视化UI中查看、创建表结构,导入和导出数据,构建具有自动完成支持的查询,以及处理用户管理任务。JackDB还允许与他人共享已保存的查询,支持远程数据库访问、查询调度、环境变量等特性,这些特性可以提高开发过程中的生产力。
8.OmniDB
https://github.com/OmniDB/OmniDB
OmniDB提供基于Web的数据库管理使用高级编辑器特性。它支持连接到PostgreSQL、MySQL、Oracle、Firebird、SQLite、Microsoft SQL Server等RDBMS系统。开发人员可以可视化地设计数据库关系ER图、分析和监视、管理数据库用户角色以及重构SQL代码。提供了协作功能,简化了跨远程团队的工作。
9.HeidiSQL
https://github.com/HeidiSQL/HeidiSQL
https://www.heidisql.com/


HeidiSQL支持Windows系统上的开发人员在本地或远程管理MySQL、MariaDB、PostgreSQL、SQLite、MSSQL等数据库。提供了直观友好的用户界面用于浏览数据库对象、设计表、编辑记录和调试具有自动完成等功能的查询。用户还可以安排任务、管理用户权限、以多种格式导入/导出数据以及监控流程。另外,HeidiSQL是高度可定制的,可以匹配独特的工作模式。
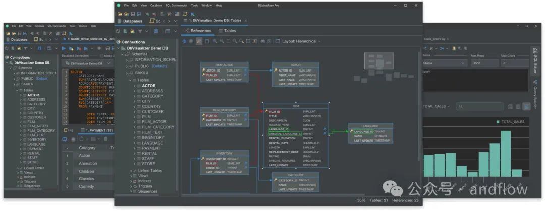
10.DbVisualizer
https://www.dbvis.com/

DbVisualizer是一个功能丰富的SQL工具,适用于Windows、Mac和Linux系统。支持Oracle、SQL Server、MySQL、PostgreSQL、SQLite、MySQL等数据库。提供了一个干净的用户界面,开发人员可以利用它编写和验证SQL代码、检查查询计划、监视数据库健康状况、管理用户和权限。
DbVisualizer还支持共享书签、导出结果以及与Eclipse等IDE集成。
总结:
开源数据库管理软件为各种规模的团队和个人提供了强大的数据库操作和管理能力,无需高昂的成本。DBeaver、Beekeeper Studio、Valentina Studio和HeidiSQL等工具证明了开源社区在提供高质量、功能丰富的软件方面的卓越能力。这些工具不仅支持主流的SQL数据库,还提供了用户友好的界面和强大的功能集,使得数据库管理变得更加高效和简单。无论您是专业的DBA还是数据爱好者,这些开源SQL客户端都值得您的关注和尝试。通过选择合适的工具,您可以优化工作流程,提高生产力,并确保数据管理的安全性和准确性。

王子主页





















